Application
The following section provides instructions on how to integrate the TcPowerMeasureEL3443 into a TwinCAT project and connect it to a EL3443 in order to use the module in the application.
- Add a new module at
TcCOM Objectsby right-clicking andAdd New Item….
- Use
Searchof EL3443 to select theTcPowerMeasureEL3443module. Enter a name and click onOK.
- Assign a task to the module at
Context.
- At
Data Area, select the desired and related data areas using the checkbox in theEnablecolumn.
- Under
I/O Devices, select the EL3443 and selectDC-Synchronas the Operation Mode via theDCtab.
- Under
Process Data, select the process data using thePredefined PDO Assignmentaccording to the previously selected inputs/outputs (see DataAreas).
- Under the
Plctab, activateCreate PLC Data Typewithout usingPer Channel, then click onLink To PLC….
- Under
Link To PLC…, select the module you created earlier and clickOKto establish the link between the terminal and the module. If the module is not listed, the PDO configuration of the terminal does not match the process data of the module (see DataAreas).
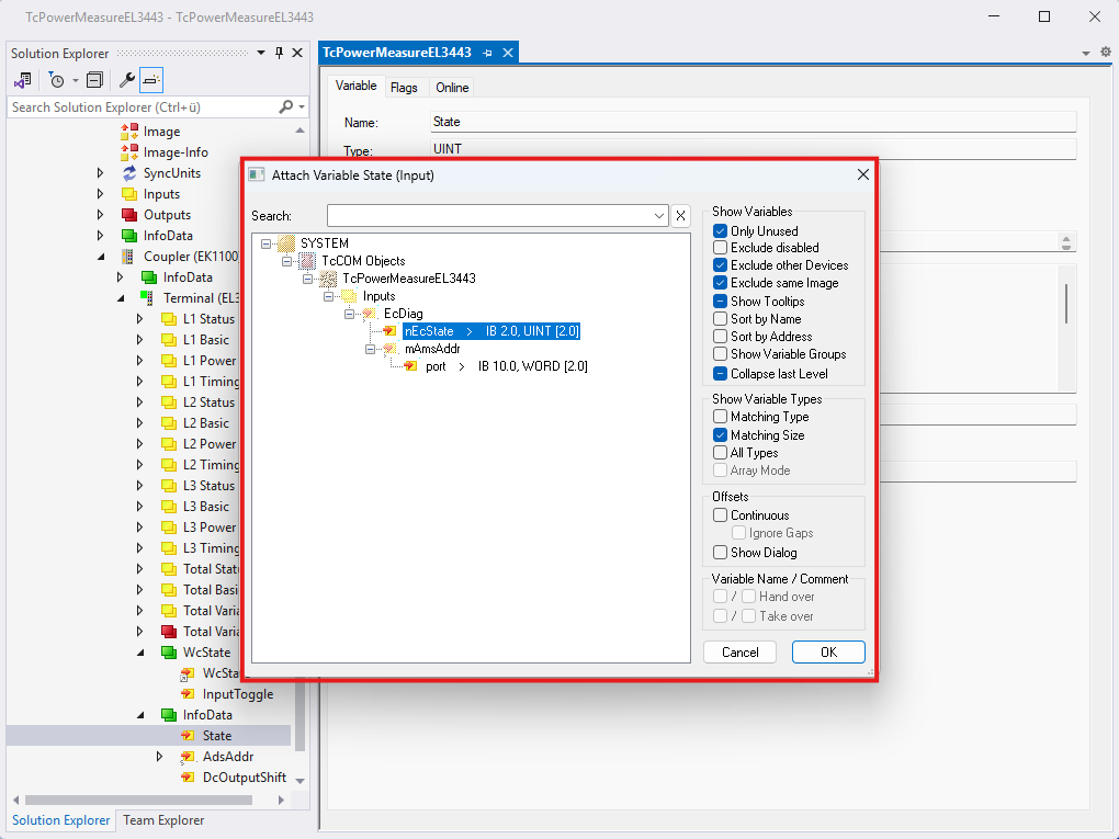
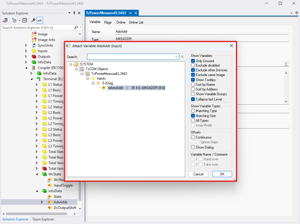
- In addition, link the EtherCAT diagnostic information from
WcState,EcStateandAmsAddrbetween the module and terminal as follows.


- At
Data Areaof the module, the desired measurement data can be activated atMeasuresvia the checkboxEnable(see Measurement data).
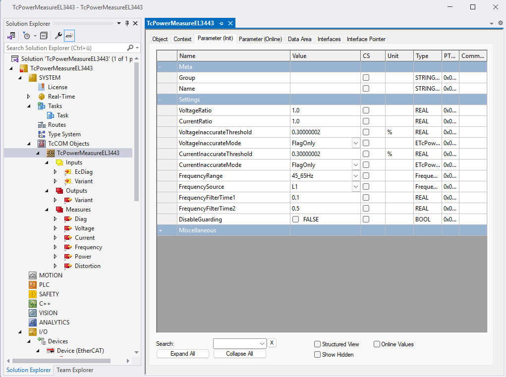
- The desired settings for the module, terminal and data processing can be made at
Parameter (Init)of the module.
- This configuration is executed by
Activate Configurationand starting TwinCAT on a target system. ThebValidunder theMeasureData Area in theDiagstructure can be used to quickly identify valid measurement data. Otherwise, the messages fromTwinCATshould be checked in theOutputwindow.