Statistische Methoden auf Fenstern
Dieses Beispiel zeigt eine mögliche Verwendung der Condition Monitoring Bibliothek anhand des Bausteins FB_CMA_WindowStatistics. Hierbei werden statistische Basiswerte wie Maximum, Minimum und Mittelwert auf benutzerdefinierten Fenstern eines Eingangsdatensatzes berechnet.
Der Quellcode zu diesem Beispiel kann hier heruntergeladen werden: WindowStatistics_Sample.zip
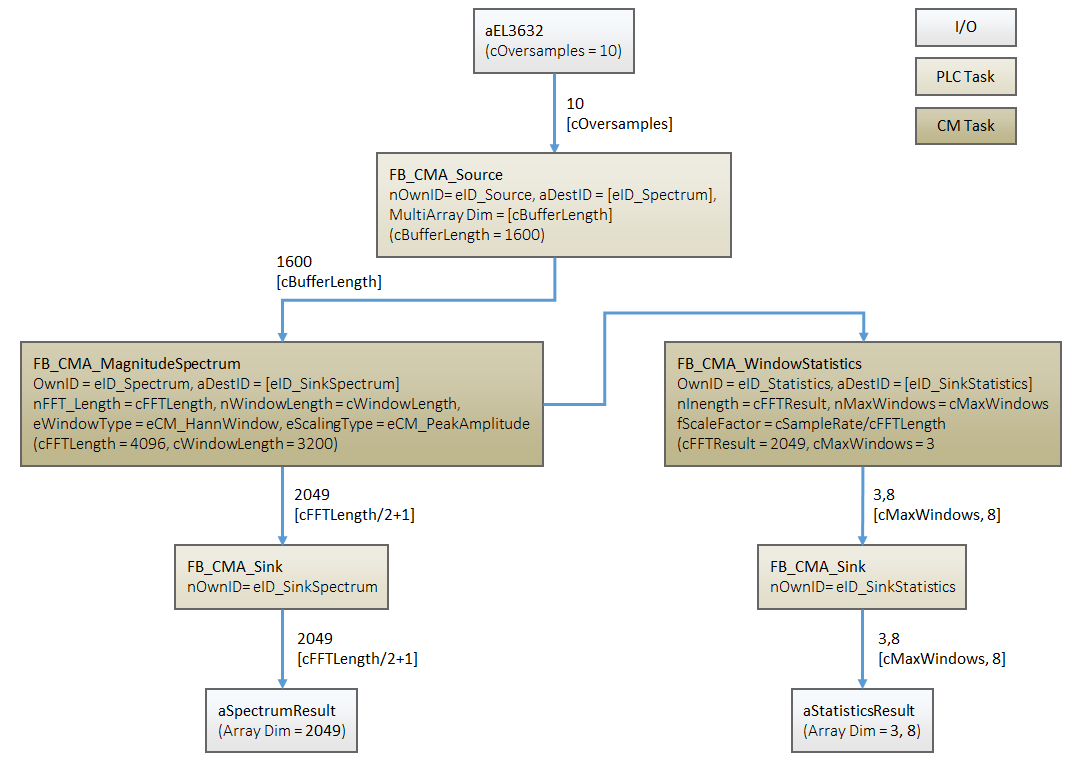
Blockdiagramm

Programmparameter
Die Tabelle unten zeigt eine Liste mit wichtigen Parametern für die Konfiguration der verwendeten Funktionsbausteine.
Samplingrate | 10000 |
Pufferlänge | 1600 |
FFT Länge | 4096 |
Eingangsdatengröße | 2049 |
Skalierungsfaktor | 10000 / 4096 |
Anzahl Fenster | 3 |
Erläuterungen
In diesem Beispiel wird zunächst ein Spektrum berechnet, welches im Anschluss in den relevanten Bereichen detaillierter überwacht wird. Diese befinden sich an den Peaks des Spektrums bei 100, 1180, 2260 Hz mit einer jeweiligen Breite von 200 Hz.
Das im Beispiel enthaltene Scope Projekt visualisiert das berechnete Spektrum und die definierten Fenster für die statistischen Berechnungen. Ein Digital-Chart zeigt diese Werte auf dem Fenster um die Frequenz 100 Hz.
Voraussetzungen
Entwicklungsumgebung | Zielplattform | Einzubindende SPS-Bibliotheken |
|---|---|---|
TwinCAT v3.1.4022.25 | PC or CX (x86, x64) | Tc3_CM, Tc3_CM_Base, Tc3_MultiArray |